Faciliter le développement et la vérification des logiciels conformes aux spécifications FACE (Future Airborne Capability Environment) promues par l’Open Group et poussées par le secteur de l’avionique américain, tout en en réduisant les coûts, tel est l’objectif assigné par le britannique LDRA à sa suite d’outils logiciels rendue conforme aux exigences de cette norme émergente.... Les technologies de LDRA vont permettre, selon la société, de développer et surtout de vérifier de manière automatisée la conformité des applications se réclamant de FACE.
Il s’agit in fine de mettre en place un processus d'évaluation de la conformité des logiciels pour chaque version de la norme FACE publiée (les versions 2.1.1 et 3.0 notamment), tout en permettant aux développeurs d'améliorer la qualité de leurs logiciels grâce aux technologies de traçabilité du code, d’analyse de code statique et dynamique, et aux tests unitaires.
Pour parvenir à cet objectif LDRA s’est appuyé naturellement sur son expérience dans le développement de logiciels embarqués critiques dans les domaines de la Défense et de l’aérospatial nécessitant le respect des normes DO-178B, C et A. D’ailleurs, LDRA est un participant contributif du groupe de travail technique des comités FACE et joue un rôle important dans les comités DO-178, Misra C et Misra C++, ainsi que dans le groupe de travail planchant sur une annexe sécurisée du langage C.
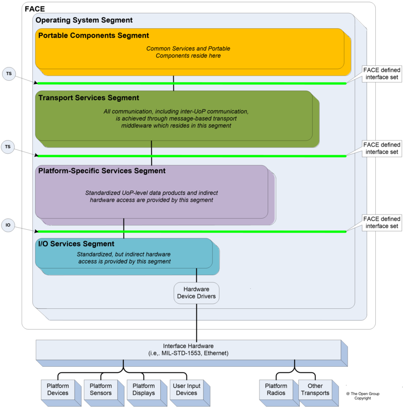
Plus précisément, la suite d'outils de conformité LDRA pour FACE 2.1.1 et 3.0 incluent l’intégration de la matrice de vérification de conformité FACE, la gestion du workflow de conformité FACE, la gestion des tests de la norme de codage FACE et les test de bas niveau des exigences FACE. En sus les utilisateurs trouveront dans ces outils une analyse de la traçabilité à partir de segments architecturaux FACE – Operating System Segment (OSS), Input/Output Services Segment (IOSS), Platform-Specific Services Segment (PSSS), Transport Services Segment (TSS) et Portable Components Segment (PCS) - et une analyse automatisée de la conformité aux exigences FACE via l'analyse de code statique.
Enfin, pour simplifier le travail des développeurs vis-à-vis des organismes de certification, la suite d'outils LDRA propose une saisie automatisée des résultats de la suite de tests et la génération automatique de documentation des preuves de vérification FACE.

